×

基于.NET Core + Vue3构建的开源全栈平台Admin系统,集成 DeepSeek等AIGC大模型

独孤求败 独孤求败 发表于2026-03-30 14:11:36 浏览22 评论0

抢沙发发表评论

全栈 Admin 管理系统

这是一个基于 .NET Core + Vue3 构建的开源全栈 Admin 管理系统,前后端分离,具备良好的扩展性与工程化能力,适用于企业级后台管理平台的快速搭建与二次开发。

在 AI 能力方面,系统集成 YOLOv8(基于 YoloDotNet / ONNX) 实现图像识别功能,可应用于目标检测、智能分析等场景。同时融合 DeepSeek 等 AIGC 大模型,支持智能生成、辅助决策等能力,为系统赋予更强的智能化扩展空间。

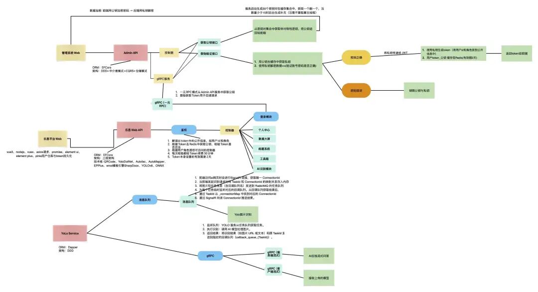
在架构设计上,项目采用 DDD(领域驱动设计)+ CQRS(命令查询职责分离)+ 中介者模式,实现业务解耦与高内聚低耦合,提升系统的可维护性与可扩展性。同时引入动态密钥机制以及 gRPC 内部通信,在提升服务间通信效率的同时,进一步增强系统的安全性与稳定性。

图片

框架和技术栈

项目基于 .NET 8 / .NET 9 构建,结合主流技术体系打造高性能、可扩展的企业级平台。数据层支持 MySQL 与 Redis,并同时集成 EF Core + Dapper 双 ORM 方案,兼顾开发效率与执行性能。

在后端架构上,系统采用多服务分层设计:

  • Platform-Api(网关/聚合层):基于 .NET 8 MVC 构建,集成 EFCore、SignalR、Autofac、AutoMapper 等组件,负责统一入口、接口聚合及实时通信等能力,同时支持 Excel 导出(EPPlus)、文档处理(SharpDocx)及二维码生成等功能。
  • AI Server(AI处理核心):基于 .NET 8 + Dapper,结合 RabbitMQ / Kafka 消息队列,实现异步任务处理与解耦,并集成 YoloDotNet + ONNX 提供图像识别与智能分析能力。
  • Admin Server(管理后台核心):基于 .NET 8,采用 DDD + CQRS + 中介者模式 构建核心业务体系,结合 EFCore 仓储模式、动态密钥机制及 gRPC 通信,强化系统的安全性与可维护性。

前端方面,采用 Vue3 + Node.js 技术栈,结合 Vuex / Pinia 实现状态管理与 Token 持久化,配合 Axios + Promise 完成接口请求,同时使用 Element UI / Element Plus 构建现代化界面。

在服务通信层,系统通过 gRPC 实现高性能内部通信,结合消息队列完成异步解耦,并利用 SignalR 支持前后端实时交互。

运维与部署方面,支持 Docker 容器化、Kubernetes(K8s)集群管理 以及 Jenkins CI/CD 持续集成与部署,能够满足从开发到生产环境的全流程自动化交付需求。

项目流程图

图片

项目截图

图片
图片
图片
图片
图片

开发人员,爱吃香蕉的阿豪,栖止,全栈小5。

 

项目地址:

https://gitee.com/libihao520/ai-recognition-system


群贤毕至

访客