前言
嘿,小伙伴们!最近看到了一个 .NET 8.0 的小项目伪微服务框架,非常适合想要快速搭建小型应用项目或是想要学习.NET 8.0及新的技术,但又不知道从哪里学起的朋友。这个框架可以帮助我们简化开发流程,同时还能适应不断变化的需求。
它虽然简化了很多复杂的微服务特性,但仍保留了关键的微服务理念,让我们可以专注于业务逻辑而不是底层细节,并且达到实操效果。
想要快速上手 .NET 8.0,不妨试试这个框架。项目已经在 GitHub 上开源了,欢迎大家前来围观、提供建议或贡献代码。希望这个框架能够帮助更好的帮助我们工作中遇到的问题。
项目介绍
为什么说是伪微服务框架,常见微服务框架可能还包括服务容错、服务间的通信、服务追踪和监控、服务注册和发现等等,而这里为了在使用中的更简单,将很多东西进行了简化或者省略了。
简化微服务概念:作者虽然称为“伪微服务”,但本框架依然具备一些关键的微服务特性,如模块化设计和服务解耦。它通过减少复杂的服务间通信、容错机制和服务发现等功能,使开发更加高效且易于管理。
技术栈:集成了一些比较实用的新技术,包括EF Core、Redis、RabbitMQ和MySQL,确保应用高效又能应对高并发场景。
易用性:该框架的目标是尽可能地简化开发过程,提供完整的接口和文档,能够迅速上手,并将更多精力集中在业务逻辑上。
持续优化:尽管目前仍处于早期阶段,但作者承诺将持续改进和完善该项目。这包括但不限于引入更多高级特性、增强现有功能以及提升整体性能。
项目核心
对象映射:使用 AutoMapper 自动处理对象之间的映射,让你无需手动编写繁琐的转换代码。
查询封装:通过 Ardalis.Specification 和 LinqKit.Core 封装 EF Core 查询,让数据获取变得更简单直观。
数据库交互:在 EF Core 中重写了 SaveChangesInterceptor,实现了软删除功能,并自动管理创建时间和更新时间字段。
整体架构:采用了整洁的架构设计,便于理解和维护。
业务功能:已经预置了一些基本的业务功能,开箱即用。
依赖注入:内置了依赖注入容器,方便管理组件和服务。
认证与授权:使用双 token 实现了安全登录和无感知的前端 token 刷新。
分布式 ID 生成:集成了 Snowflake 分布式 ID 生成器,确保全局唯一标识符。
缓存与锁:通过 Redis 实现了分布式缓存和分布式锁,提高了系统的可用性和并发性能。
消息队列:利用 RabbitMQ 封装了异步任务处理机制,如文件上传和下载。
定时任务:结合 Cronos 和 BackgroundService 实现了秒级定时任务。
数据初始化:使用 BackgroundService 进行数据初始化,比如字典数据的加载。
日志记录:采用 Serilog 记录异常日志,并通过 Docker 部署实现日志的可视化监控。
操作日志:通过自定义过滤器和反射记录操作日志,便于追踪用户行为。
权限验证:实现了权限验证过滤器,确保用户只能访问被授权的资源。
统一响应格式:使用 IAsyncResultFilter 统一了返回给前端的数据格式。
Excel 操作:集成 EPPlus 库,支持 Excel 导入和导出。
一键部署:支持使用 goploy 快速部署前后端应用。
API 文档:通过 Swagger 自动生成 RESTful API 文档,方便前端和后端开发人员协作。
配置加载:自动加载 appsettings.json 文件中的配置信息。
项目框架
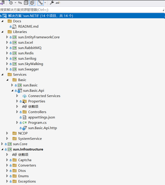
通过Github下载项目源码,我们可以查看项目框架,具体如下图所示:

1、Libraries
包含各种外部类库,对其深加工使用在项目中
2、Services/Basic
微服务基础支撑子系统
3、Services/NCDP
微服务业务子系统
4、Services/SystemService
微服务系统服务(包括数据库的更新、定时任务、数据初始化、Swagger承载、RabbitMQ队列事件处理器等)
5、sun.Core
sun.Core作为了中转,其他外部或者自己封装的类库,在引用的时候都是在sun.Core中进行的引用。
算是间接引用,来简化项目中的依赖关系。
同时在sun.Core也封装了一些核心组件和服务。

6、sun.Infrastructure
主要封装一些通用的方法,以及基础设施组件,供外部使用。

项目说明
关于项目详细使用情况可以查看作者整理的文章链接 https://www.cnblogs.com/aehyok/p/18058032 ,希望能够帮助大家更好的理解项目和学习知识点,提升自己的技术能力,下面只展示了部分内容。
1、业务功能
目前基本实现的功能包括:用户管理、角色管理、区域管理、查看日志(登录日志和操作日志)、菜单管理、权限控制、系统管理等功能。

2、生成文档工具
Swagger 生成REST APIs文档工具包含可以承载多个微服务项目,通过右上角进行切换,便可以查看当前微服务项目的接口文档,并可以进行测试
测试接口直接可在swagger ui上进行
统一添加接口中的Header参数
通过对Swagger UI进行部分的自定义,使的更好的适配自己的项目,比如添加登录,这样接口便直接可以在swagger UI上面进行。

3、分布式雪花Id生成器
Snowflake 所使用的开源类库:https://github.com/stulzq/snowflake-net
/// <summary>/// 分布式雪花Id生成器/// </summary>public class SnowFlake
{ /// <summary>
/// 通过静态类只实例化一次IdWorker 否则生成的Id会有重复 /// </summary>
private static readonly Lazy<IdWorker> _instance = new(() =>
{ var commonOptions = App.Options<CommonOptions>(); return new IdWorker(commonOptions.WorkerId, commonOptions.DatacenterId);
}); public static IdWorker Instance = _instance.Value;
}其中 WorkerId和DatacenterId保持不同的话,例如两个微服务WorkerId一个为1一个为2,那么在同一毫秒数生成的Id肯定是不同的。
同一个IdWorker在一个毫秒中可以生成4096个序列号 足够大型系统使用了,不怕重复的问题。
4、分布式缓存和分布式锁
Redis 统一封装实现分布式缓存和分布式锁,所使用的开源类库:https://github.com/2881099/csredis
目前主要封装了几个常用的接口方法
public interface IRedisService
{ /// <summary>
/// 查看服务是否运行 /// </summary>
/// <returns></returns>
bool PingAsync(); /// <summary>
/// 根据key获取缓存 /// </summary>
/// <param name="key"></param>
/// <returns></returns>
Task<T> GetAsync<T>(string key); /// <summary>
/// 设置指定key的缓存值(不过期) /// </summary>
/// <param name="key"></param>
/// <param name="value"></param>
/// <returns></returns>
Task<bool> SetAsync(string key, object value); /// <summary>
/// 设置指定key的缓存值(可设置过期时间和Nx、Xx) /// </summary>
/// <param name="key"></param>
/// <param name="value"></param>
/// <param name="expire"></param>
/// <param name="exists"></param>
/// <returns></returns>
Task<bool> SetAsync(string key, object value, TimeSpan expire, RedisExistence? exists = null); /// <summary>
/// 设置指定key的缓存值(可设置过期秒数和Nx、Xx) /// </summary>
/// <param name="key"></param>
/// <param name="value"></param>
/// <param name="expireSeconds">过期时间单位为秒</param>
/// <param name="exists"></param>
/// <returns></returns>
Task<bool> SetAsync(string key, object value, int expireSeconds = -1, RedisExistence? exists = null); /// <summary>
/// 删除Key /// </summary>
/// <param name="key"></param>
/// <returns></returns>
Task<long> DeleteAsync(string key);
Task<Dictionary<string,string>> ScanAsync();
}主要是为了保持与redis cli中的方法一致,选了这个类库,当然你也可以选择其他的类库 还是蛮多的。
同时还封装了一个接口用于前端监测所有的key和value。
public async Task<dynamic> ScanAsync(PagedQueryModelBase model)
{
List<string> list = new List<string>(); //根沐model.Keyword进行模糊匹配
var scanResult = await RedisHelper.ScanAsync(model.Page, $"*{model.Keyword}*", model.Limit);
list.AddRange(scanResult.Items); var values = await RedisHelper.MGetAsync(list.ToArray()); var resultDictionary = list.Zip(values, (key, value) => new { key, value })
.ToDictionary(item => item.key, item => item.value); dynamic result = new ExpandoObject();
result.Items = resultDictionary;
result.Cursor = scanResult.Cursor; // 下一次要通过这个Cursor获取下一页的keys
return result;
}5、自动化部署
通过google/zx使用nodejs开发了一个脚本,用于自动化部署
可以参考Github的地址:https://github.com/aehyok/zx-deploy
主要是用于开发环境,通过
pnpm sun-baisc pnpm sun-ncdp pnpm sun-systemserivce
当然你还可以通过组合命令进行部署,例如想一起部署三个服务
pnpm sun-all
其实就是
"pnpm sun-ncdp && pnpm sun-basic && pnpm sun-systemservice"
这里我用的&&相当于上面三个命令串行执行,先执行sun-ncdp,再执行sun-basic,最后执行sun-systemservice。
如果你的电脑或者服务器性能足够好,可以使用&符号,这样就是并行执行,三个服务同时启动,这样可以节省时间。
以上仅展示了项目的部分内容,还有许多其他的技术应用和功能需要大家去发现。
然后我们可以下载源码参考文档并进行实际操作,以便全面了解整个项目的技术应用和特性。
项目地址
Github:https://github.com/aehyok/.NET8.0
